Unzip Process Node
An Unzip node is a Production process node that extracts the contents of one or more compressed files and places the files into a specified directory within the project.
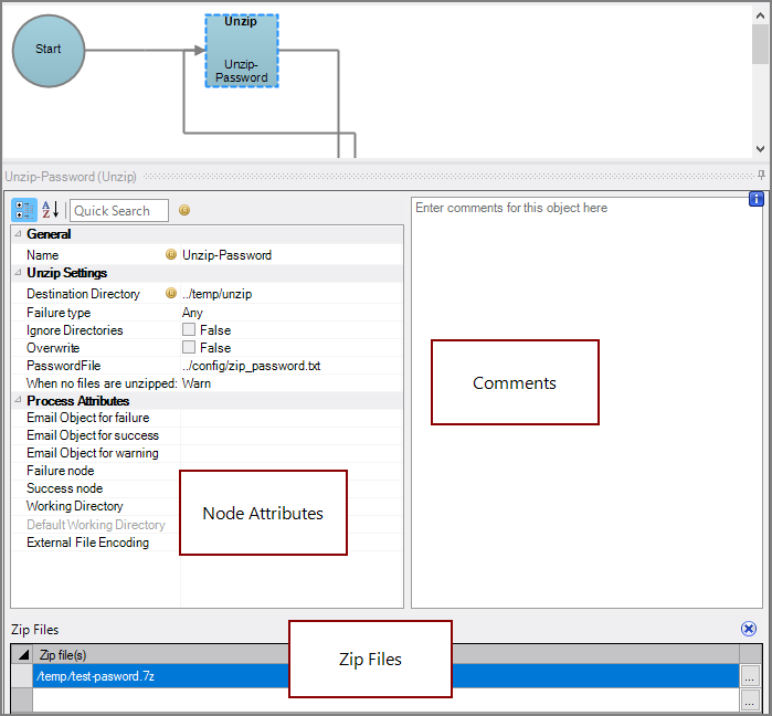
The Unzip node has
three panes where you set attributes.
You set attributes for the Unzip node in the
node attributes pane.
| Attribute | Description |
|---|---|
| Name | Specify a descriptive name for the node. Lower case names maximize usage of the available space. |
| Destination Directory (Required) |
Specify the directory where you want the extracted file contents to be placed. To select a directory, use the browse button (...) that appears when you click in the empty Destination Directory box. |
| Failure type | Specify how to handle an Unzip node failure:
|
| Ignore Directories | Set to True to ignore the directory paths within the compressed file and extract all files into the Destination Directory root. The default is False. |
| Overwrite | Set to True to overwrite any existing files in the Destination Directory with the same file name. The default is False. |
| Password file | Specify a text file containing a password to unencrypt the zip file. |
| When no files are unzipped | Specify how to proceed if no files extract: Warn, Fail, or Succeed. The default is Warn. |
| Email Object for failure |
Select a predefined mailing list to send an email to if the node fails. The pull-down list is populated with items that can be found in Project Settings > Mailing Lists > Email Templates. |
| Email Object for success |
Select a predefined mailing list to send an email to if the node succeeds. The pull-down list is populated with items that can be found in Project Settings > Mailing Lists > Email Templates. |
| Email Object for warning |
Select a predefined mailing list to send an email to if the node generates a warning. The pull-down list is populated with items that can be found in Project Settings > Mailing Lists > Email Templates. |
| Failure node | Select the next node upon failure. The pull-down list contains all nodes that are on the Task Flow. |
| Success node | Select the next node upon successful completion. The next node automatically populates if a connecting line is set on the Task Flow. The pull-down list contains all nodes that are on the Task Flow. |
| Working Directory |
Specifies the directory in which this node runs. If left blank, the Default Working Directory attribute that is set in the Start Control Node is used. When running a script, Production sets the working directory for the child process to the directory that contains the script, unless the node specifies a different directory. See Start Control Node. |
| Default Working Directory |
Displays the Default Working Directory that is set the the Start Control Node. If a Default Working Directory is not specified, this attribute is blank. Applies to all nodes. See Start Control Node. |
| External File Encoding |
Select the format for the node input files. If this attribute is blank, Workbench attempts to detect the type of encoding. This attribute is also used when saving log files. The encoding might need to be adjusted when using data with high bit Latin-1 characters or Unicode characters. |
Each node has an area where you can enter comments.
It is a DI best practice to enter a note for every node in a Production script. These notes can help you or a coworker understand the intent of the node and troubleshoot issues in the future.
Set one or more files in the
Zip files pane to be extracted. The supported file extensions are: .zip, .tar, .tar.bz2, .tar.gz, .7z
At least one file is required.