Visual Integrator Overview

Visual Integrator (VI) is a graphical user interface application for creating scripts written in the Dimensional Insight Object Language. Visual Integrator provides the same functions as the command line IntegratorClosed The Diver Solution extract, transform, and load scripting tool. In version 7.x, Visual Integrator/Integrator is an integral part of Workbench., which it executes under the covers. Visual Integrator allows you to manipulate Integrator objects without the need to hand edit scripts. See Integrator Overview.

In Diver Platform 7.x, Visual Integrator is integrated within Workbench. The scripts open in a Workbench tab that has all of the classic Visual Integrator features.

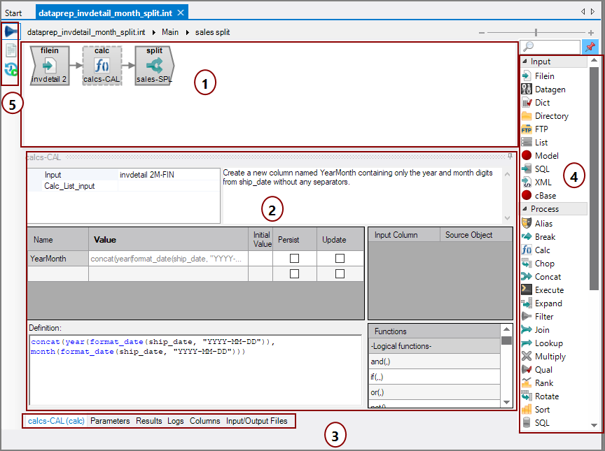
Here is an example script with a Calc object selected. For descriptions of what you can do in each of the numbered Visual Integrator panes, see the following annotations.

Typical Visual Integrator Screen

  1. Task Flow panel—Place and arrange objects from the object palette into a flow to input, transform, and output data. See Creating a Visual Integrator Script.

    NOTE: Objects on the task flow have a red bar across the top when a required attribute is missing. You can hover the mouse over the object for a Closedpop-up warning that describes what is missing. This example shows that the object is missing the required attribute filenames and a note or comment. Requiring a note or comment is a VI preference that you can turn on or off. See Visual Integrator Preferences.

    VI Object with Requirement

  2. Properties Pane—Examine information for the current task, or if an object is selected, properties and attributes for that object.

    NOTE: This area defaults to the object properties when an object is selected on the task flow. The display changes depending on which tab you select in the Additional Tabs pane.

  3. Additional Tabs—Select a tab to change what displays in the Properties Pane. See VI Interface Overview for detail. The options are:
    • Currently selected object or task panescalcs-CAL (calc) in this example
    • Parameters—Set user-defined parameters for this script
    • Results—Display the results of running the script
    • Logs—Display the log for the most recent run. (Logs for the current Workbench session are found in the Output link on the status bar.)
    • Columns—Display a grid showing the origin of each column for each task
    • Input/Output Files—Display a grid showing the input and output files used in the script

      TIP: If you set any of these sub-tab panes to auto-hide, and you want to restore the pane, click any of the Additional Tabs to display the Object Properties pane. Then, to lock the pane, reset the pin in the upper right.

  4. Object Palette—Choose Input, Process, and Output objects to place on the Task Flow panel. See Visual Integrator Object Types.

  5. View Switcher—Switch between graphical and text editor views as well as view Run History.

NOTE: By default, ProDiver will launch and open when an Integrator script ends with a classic model or cBase output. You can change this behavior and set other Visual Integrator preferences in the Workbench Preferences dialog box (ToolsPreferencesVisual Integrator).

See also: