The Logs tab displays various log information after a script or object is run or tested. Click a node in the Results tree in the Logs History pane to display information in the Results pane. The label changes depending on which node is selected in the Logs History pane.
NOTE: The Logs History is empty until you test or run a script. This history is only kept for the current Workbench session.
The following images show the nodes and details that might appear in the Logs History:
- 
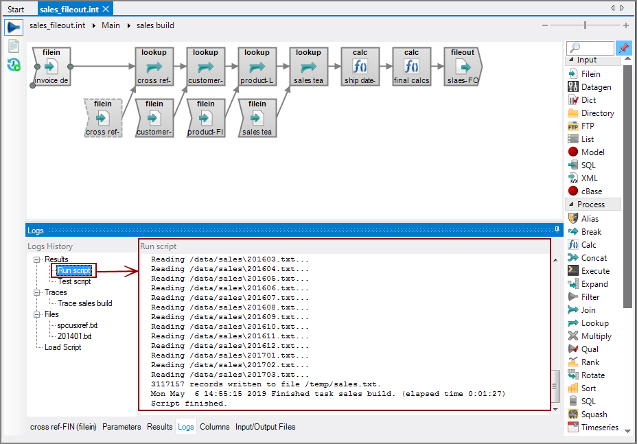
                                                        Results > Run script—Displays the Run script log as shown  here. here.
- 
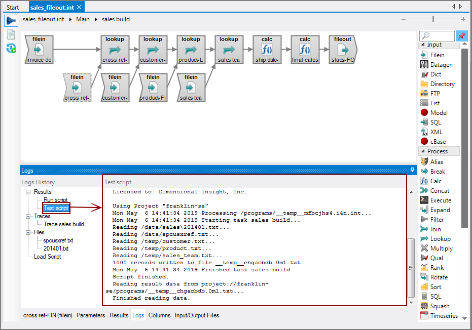
                                                        Results > Test script—Displays the Test script log as shown  here. here.
- 
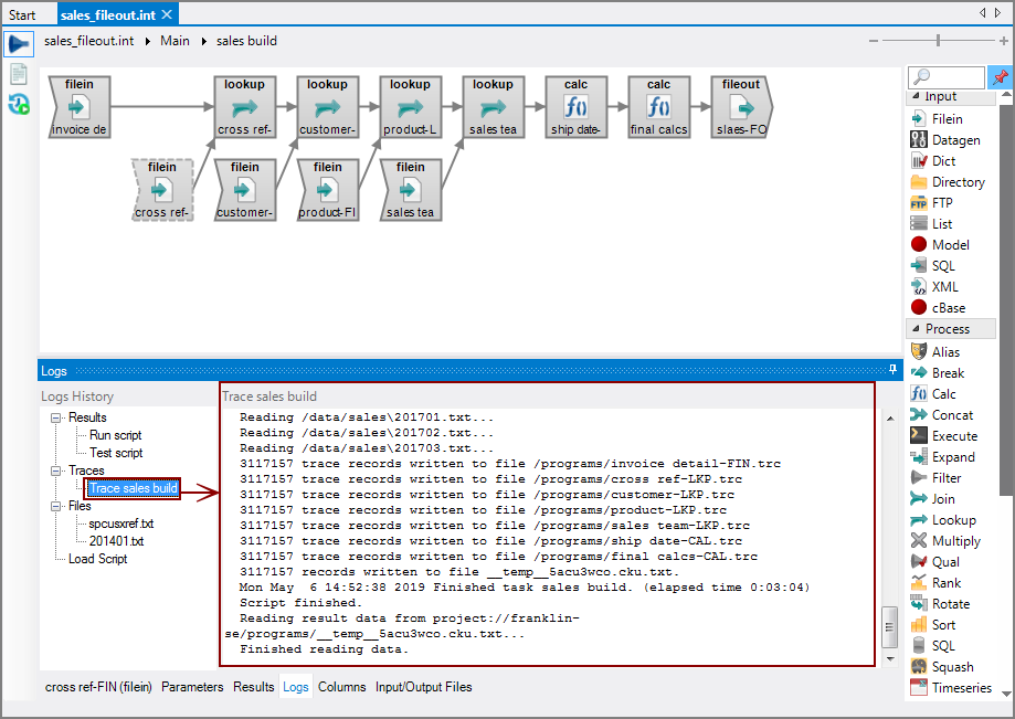
                                                        Results > Traces—Displays the results of the Run > Trace Task command as shown  here. here.
- 
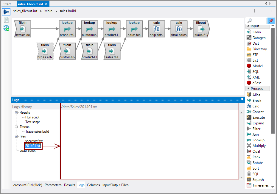
                                                        Results > Files—Displays the path of input text file as shown  here. here.To populate the Files node in the Logs History: - 
                                                                Select an input object in the task flow. 
- 
                                                                Click View First File at the bottom of the object properties pane as shown  here. here.
 
- 
                                                                
- 
                                                        Results > Load Script—Displays warnings when opening a script as shown  here. here.
See also:
 
                                                         
                                                         
                                                         
                                                         
                                                                