When you open a Visual Integrator (VI) script, by default nothing in the task flow is selected. The task name appears in the lower left as the first additional tab in the position of the object properties tab. In the object properties pane, you can inspect, edit, or enter a task-wide comment as shown in this example.
                                                     
                                                
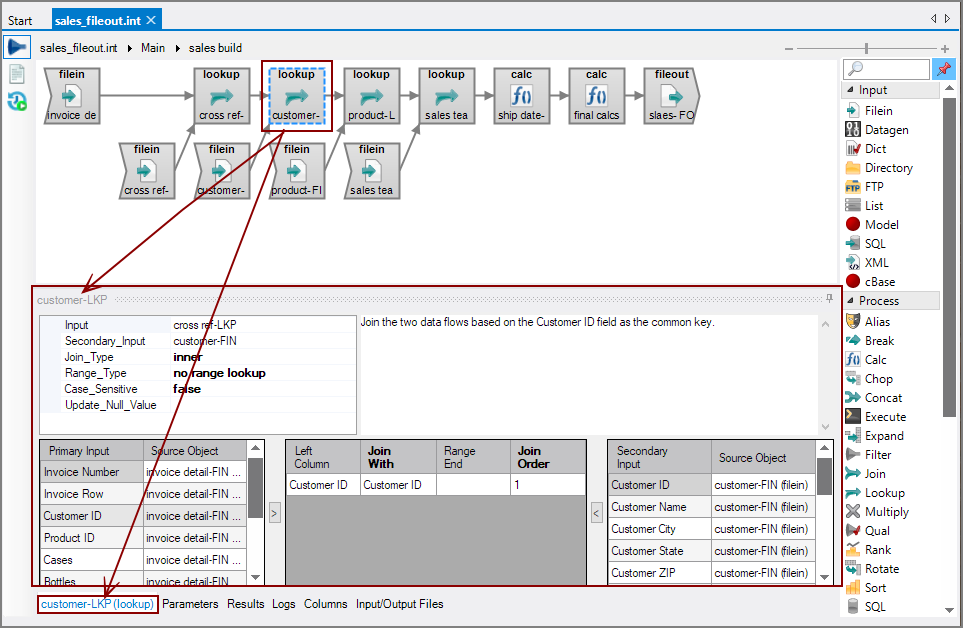
When an object is selected in the task flow, the object properties pane displays the object's properties and the additional tabs pane defaults to the object properties tab. You can then make edits to the object properties.
NOTE: If an object is missing a required attribute,  a red bar appears at the  top of the object.
top of the object.
Three example objects are shown below:
See also:
 
                                                 
                                                         
                                                        